Подскажите плизз, семья и я граждане ЕС, продиваем в Великобритании.
Я работаю вахтовым методом за пределами UK, не в британской компании, время прибывания в ЮК менее 183 дней в году.
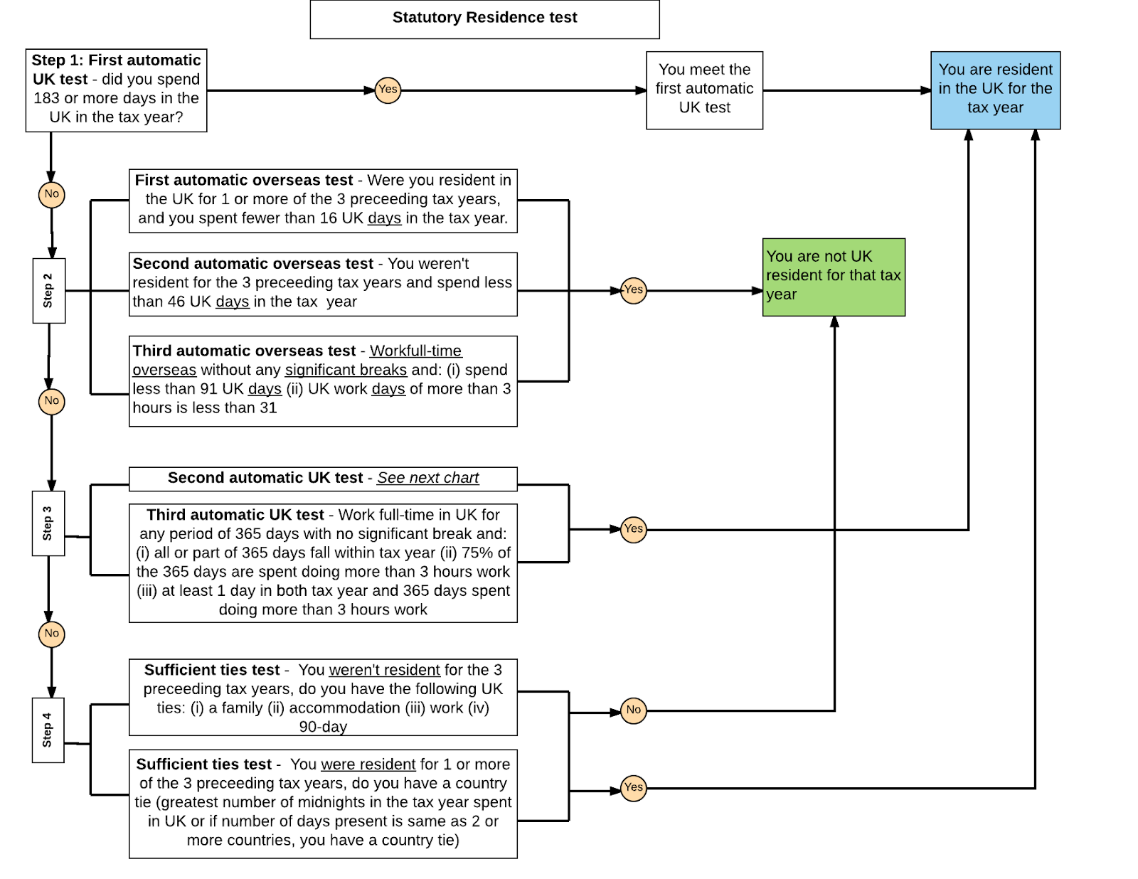
На русско-язычном сайте нашел тест для самоопределения налогового резиденства, согласно ему вроде я ни должен платить налог с з.п. (доходов).
Но на англоязычных сайтах немного другой flowchart, согласно которому я должен платить.
Вопрос, поясние должен ли я платить налог в ЮК на income полученный за рубежем и если да, то как мининизировать данный налог?
							Как платить налоги в Англии, налоговое резидентство ЮК.
- Barabanoff
- Участник 1h2.ru
- Сообщения: 73
- Зарегистрирован: 24 дек 2018, 11:02
- Благодарил (а): 13 раз
- Поблагодарили: 24 раза
Как платить налоги в Англии, налоговое резидентство ЮК.
Все-таки не надо ориентироваться на русскоязычные сайты, они юридической силы точно не имеют для UK.
			
									
						- ВНЖ в Европе
- Интересующийся 1h2.ru
- Сообщения: 5
- Зарегистрирован: 30 янв 2019, 10:15
Как платить налоги в Англии, налоговое резидентство ЮК.
Если Вы работаете вахтовым методом в другой стране ЕС, то, возможно, в той стране и платите налоги?
			
									
						- NewOne
- VIP
- Сообщения: 1451
- Зарегистрирован: 24 дек 2017, 06:58
- Откуда: Belfast, Northern Ireland
- Благодарил (а): 94 раза
- Поблагодарили: 383 раза
- Предупреждения: 2
Как платить налоги в Англии, налоговое резидентство ЮК.
ВНЖ в Европе писал(а):Источник цитаты возможно, в той стране и платите налоги?
Да компания платит налоги в той стране в которой работаю, но как мне объяснили коллеги англичане (хотя они ещё те налоговые консультанты), они и я должен заплатить разницу между уплаченной суммой налогов. Типа если (как пример) в Ираке моя компания платит за меня 25%, то я должен доплатить 15% в казну короны, что бы добрать 40%.

Audi, vide, sile  
						
- Криксёнок
- VIP
- Сообщения: 4950
- Зарегистрирован: 29 ноя 2016, 09:57
- Благодарил (а): 706 раз
- Поблагодарили: 909 раз
Как платить налоги в Англии, налоговое резидентство ЮК.
я не гуру, но там же еще от домицилия зависит сильно как вы налоги платите 
вы его определили?
			
									
						вы его определили?
Eu pictez 
pe Ferrari
cu armătură
cuvântul "creaturi"
						pe Ferrari
cu armătură
cuvântul "creaturi"
- NewOne
- VIP
- Сообщения: 1451
- Зарегистрирован: 24 дек 2017, 06:58
- Откуда: Belfast, Northern Ireland
- Благодарил (а): 94 раза
- Поблагодарили: 383 раза
- Предупреждения: 2
Как платить налоги в Англии, налоговое резидентство ЮК.
Домициль
Если вы стали резидентом Великобритании, вы в большинстве случаев по-прежнему имеете домициль страны своего рождения. Ваш домициль фактически составляет одно целое с вами, и изменить его довольно трудно. При рождении вы получаете домициль родителей, и он остается с вами до тех пор, пока вы не примете решение его изменить и получить другой домициль по выбору.
Если вы стали резидентом Великобритании, вы в большинстве случаев по-прежнему имеете домициль страны своего рождения. Ваш домициль фактически составляет одно целое с вами, и изменить его довольно трудно. При рождении вы получаете домициль родителей, и он остается с вами до тех пор, пока вы не примете решение его изменить и получить другой домициль по выбору.
Вроде с этим все в порядке.
Тем не менее, если вы являетесь лицом, не имеющим статуса домициля в Великобритании, вы можете выбрать вариант уплаты  только налога на доходы, возникшие в UK, и на доходы, ввозимые (ремитированные) в UK.
Налогообложение на основе принципа ремитирования
Если вы являетесь резидентом в Великобритании, начальной позицией для налогообложения является то, что налогом облагаются ваши доходы по всему миру, даже если они уже облагались налогом в стране их происхождения. В большинстве случаев, когда существует договор об избежании двойного налогообложения, вам засчитаются налоги, уплаченные в другой стране, в счет налогов, которые вы должны уплатить в Великобритании. И наоборот, налоги, уплаченные в UK, засчитаются при налогообложении в других странах.
Если вы являетесь резидентом в Великобритании, начальной позицией для налогообложения является то, что налогом облагаются ваши доходы по всему миру, даже если они уже облагались налогом в стране их происхождения. В большинстве случаев, когда существует договор об избежании двойного налогообложения, вам засчитаются налоги, уплаченные в другой стране, в счет налогов, которые вы должны уплатить в Великобритании. И наоборот, налоги, уплаченные в UK, засчитаются при налогообложении в других странах.
А вот здесь непонятно.

Audi, vide, sile  
						
- Криксёнок
- VIP
- Сообщения: 4950
- Зарегистрирован: 29 ноя 2016, 09:57
- Благодарил (а): 706 раз
- Поблагодарили: 909 раз
Как платить налоги в Англии, налоговое резидентство ЮК.
NewOne писал(а):Источник цитаты Тем не менее, если вы являетесь лицом, не имеющим статуса домициля в Великобритании, вы можете выбрать вариант уплаты только налога на доходы, возникшие в UK, и на доходы, ввозимые (ремитированные) в UK.
ну вот вроде ваш вариант
Eu pictez 
pe Ferrari
cu armătură
cuvântul "creaturi"
						pe Ferrari
cu armătură
cuvântul "creaturi"
- NewOne
- VIP
- Сообщения: 1451
- Зарегистрирован: 24 дек 2017, 06:58
- Откуда: Belfast, Northern Ireland
- Благодарил (а): 94 раза
- Поблагодарили: 383 раза
- Предупреждения: 2
Как платить налоги в Англии, налоговое резидентство ЮК.
Криксёнок писал(а):Источник цитаты ну вот вроде ваш вариант
Так вопрос то в том, что как совсем не платить налоги (согласно первой схемы пребывание в ЮК менее 183 дней) либо как минимизиповать.
Я просто не допонимаю, каким образом налоговая служба ЮК сможет узнать о реальной сумме доходов, полученных за рубежом, только из моей поданной декларации?
Или может лучше заявить себя как "self employed" и декларировать 11,5к в год и не платить налоги совсем?
Audi, vide, sile  
						
- ВНЖ в Европе
- Интересующийся 1h2.ru
- Сообщения: 5
- Зарегистрирован: 30 янв 2019, 10:15
Как платить налоги в Англии, налоговое резидентство ЮК.
Если Вы работаете за пределами ЕС, к примеру, в Ираке и зарплату Вам переводят в Иракский  банк, то Англичане об этом не узнают. Регистрируйтесь, как Вы и хотите сэлф имплоид и спите спокойно
  банк, то Англичане об этом не узнают. Регистрируйтесь, как Вы и хотите сэлф имплоид и спите спокойно 
			
									
						 банк, то Англичане об этом не узнают. Регистрируйтесь, как Вы и хотите сэлф имплоид и спите спокойно
  банк, то Англичане об этом не узнают. Регистрируйтесь, как Вы и хотите сэлф имплоид и спите спокойно 
- NewOne
- VIP
- Сообщения: 1451
- Зарегистрирован: 24 дек 2017, 06:58
- Откуда: Belfast, Northern Ireland
- Благодарил (а): 94 раза
- Поблагодарили: 383 раза
- Предупреждения: 2
Как платить налоги в Англии, налоговое резидентство ЮК.
ВНЖ в Европе писал(а):Источник цитаты Регистрируйтесь, как Вы и хотите сэлф имплоид и спите спокойно

Отправлено спустя 3 минуты 28 секунд:
ВНЖ в Европе писал(а):Источник цитаты Ираке и зарплату Вам переводят в Иракский банк
Да, меня моя компания просила предоставить банковский аккаунт в ЮК для перечисления з.п., хорошо, что отвоевал прежний банк. После этого было бы трудно маневрировать

Audi, vide, sile  
						
- 
				ada_2983921
- Участник 1h2.ru
- Сообщения: 89
- Зарегистрирован: 10 сен 2018, 14:22
- Благодарил (а): 28 раз
- Поблагодарили: 22 раза
Как платить налоги в Англии, налоговое резидентство ЮК.
NewOne писал(а):Источник цитаты как совсем не платить налоги
Вы хотите чтобы и работодатель не удерживал налог?
Ни дня без строчки!
						- NewOne
- VIP
- Сообщения: 1451
- Зарегистрирован: 24 дек 2017, 06:58
- Откуда: Belfast, Northern Ireland
- Благодарил (а): 94 раза
- Поблагодарили: 383 раза
- Предупреждения: 2
Как платить налоги в Англии, налоговое резидентство ЮК.
ada_2983921 писал(а):Источник цитаты Вы хотите чтобы и работодатель не удерживал налог?
А разве так можно?
 
 Я о другом, как не платить разницу в налогах в ЮК или как минимизировать налогооблагаемую базу.
Audi, vide, sile  
						
- 
				ada_2983921
- Участник 1h2.ru
- Сообщения: 89
- Зарегистрирован: 10 сен 2018, 14:22
- Благодарил (а): 28 раз
- Поблагодарили: 22 раза
Как платить налоги в Англии, налоговое резидентство ЮК.
NewOne писал(а):Источник цитаты А разве так можно?
Вы же сами написали.
NewOne писал(а):Источник цитаты совсем не платить налоги
Если платите налог не в uk, то в uk будете платить налог с разницы, т.е. за вычетом удержанного, если эта разница вообще будет. Если зарплата вахтовым методом не миллионы, то налоговая ставка везде небольшая.
Ни дня без строчки!
						- NewOne
- VIP
- Сообщения: 1451
- Зарегистрирован: 24 дек 2017, 06:58
- Откуда: Belfast, Northern Ireland
- Благодарил (а): 94 раза
- Поблагодарили: 383 раза
- Предупреждения: 2
Как платить налоги в Англии, налоговое резидентство ЮК.
ada_2983921 писал(а):Источник цитаты если эта разница вообще будет.
Будет, в стране где я работаю, налог 20% платит работадатель, я же на счет получаю зарплату с уже вычисленным налогом, на которую я дал согласие при трудоустройстве. А вот теперь разницу в 20% я должен самостоятельно в ЮК оплатить уже из моего income.
Audi, vide, sile  
						
- Vit-vit
- VIP
- Сообщения: 1090
- Зарегистрирован: 01 сен 2016, 16:03
- Откуда: London
- Благодарил (а): 174 раза
- Поблагодарили: 278 раз
- Предупреждения: 1
Как платить налоги в Англии, налоговое резидентство ЮК.
NewOne писал(а):Источник цитаты Будет, в стране где я работаю, налог 20% платит работадатель
Тогда получается, что НДФЛ у Вас в этой стране 0%...Если Вы наемный рабочий, то работодатель всегда платит налоги и за себя и за Вас. Если Вы самозанятый, тогда налоги платите за себя сами. Например, в РФ работодатель платит около 35% налогов со своей стороны и еще 14% уже с зарплаты сотрудника. Поэтому если Вы числитесь налоговым резидентом РФ, и хотите пользоваться заработанными там деньгами в ЮК, то заплатите только 6% разницу в казну ее Величества!)
Отправлено спустя 4 минуты 49 секунд:
NewOne писал(а):Источник цитаты то я должен доплатить 15% в казну короны, что бы добрать 40%
Там же дифференциация идет....до 45к фунтов в год считается 20% налог, и только то, что свыше, уже облагается налогом 40%.
- 
				- Похожие темы
- Ответы
- Просмотры
- Последнее сообщение
 
- 
				
- 0
- 6027
- 
						 Queen187
						Перейти к последнему сообщению 
 11 ноя 2022, 16:40
 
 

 
 


